This website requires JavaScript.
Explore
Help
Register
Sign In
biondizzle
/
vllm
Watch
1
Star
0
Fork
0
You've already forked vllm
Code
Issues
Pull Requests
Actions
2
Packages
Projects
Releases
Wiki
Activity
Files
4e4d017b6f70c729e7c78f74e4328a4ebca7b8ec
vllm
/
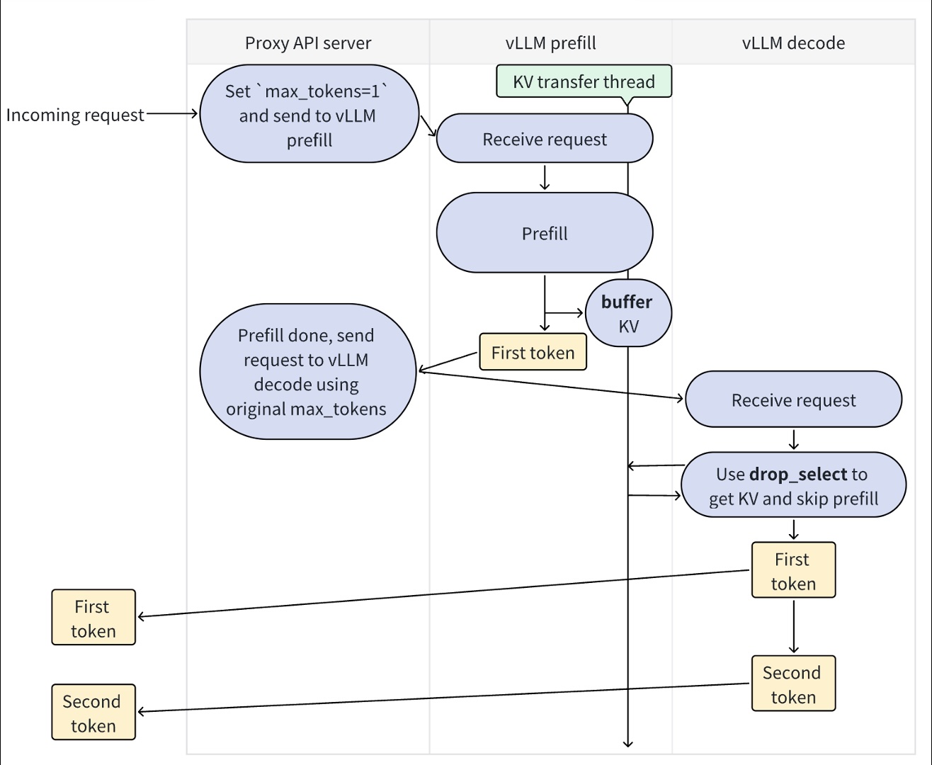
docs
/
assets
/
features
/
disagg_prefill
/
overview.jpg
Harry Mellor
a1fe24d961
Migrate docs from Sphinx to MkDocs (
#18145
)
...
Signed-off-by: Harry Mellor <
19981378+hmellor@users.noreply.github.com
>
2025-05-23 02:09:53 -07:00
173 KiB
Raw
History
Reference in New Issue
View Git Blame
Copy Permalink